Normierte Ausschreibungen
Mit der SORBA Software erstellen Sie Leistungsverzeichnisse mit NPK und importieren Ausschreibungen mit der SIA 451 Schnittstelle einfach, schnell und normiert.

Arbeiten Sie normenkonform mit der SIA 451 Schnittstelle und NPK
Leistungsverzeichnisse basierend auf Normpositionen-Katalog (NPK) können mithilfe der SIA 451 Schnittstelle einfach zwischen Planern und Unternehmern ausgetauscht werden, erfordern jedoch normenkonforme Software wie mySORBA.
Konform
Die mySORBA-Software ist IfA18-zertifiziert und ermöglicht den Datenaustausch nach SIA-Norm 451 über die Schnittstelle.
Effizienz
NPK-basierte Leistungsverzeichnisse lassen sich über die SIA 451 Schnittstelle einfach und effizient zwischen Planern und Unternehmern austauschen.
Flexibilität
Bearbeiten Sie Leistungsverzeichnisse flexibel innerhalb der Norm. Freie Positionen (R-Positionen) werden automatisch vorgeschlagen.
Unsere Kunden – die beste Referenz
Erfahren Sie aus erster Hand, wie unsere modulare Software für die NPK-Leistungsverzeichnisse und SIA 451 Schnittstelle Ihr Geschäft auf das nächste Level hebt.

SORBA ist sympathisch, SORBA ist einfach... wir bleiben dabei.
Andreas Hess | Vogel Gartenbau AG
Geschäftsführer und Inhaber

Pro Offerte sparen wir durch das SORBA 15 Minuten.
Hanspeter Niederhauser | Cäsar Bay AG
Verantwortlicher IT

Die Gesamtlösung hat uns Ersparnisse in der Verwaltung gegeben.
Hüseyin Elma & Michael Kunz | Ernst Frey AG
Geschäftsführer Vorsorgestiftung & Stv. Leiter Magazin
Leistungsverzeichnisse nach NPK mit vielseitigen Funktionen
Der Austausch von SIA-Ausschreibungen, erstellen von Leistungsverzeichnisse mit Normpositionen-Katalog und die erweiterten Möglichkeiten nach IfA18 werden von der Branchen-Software mySORBA restlos unterstützt.
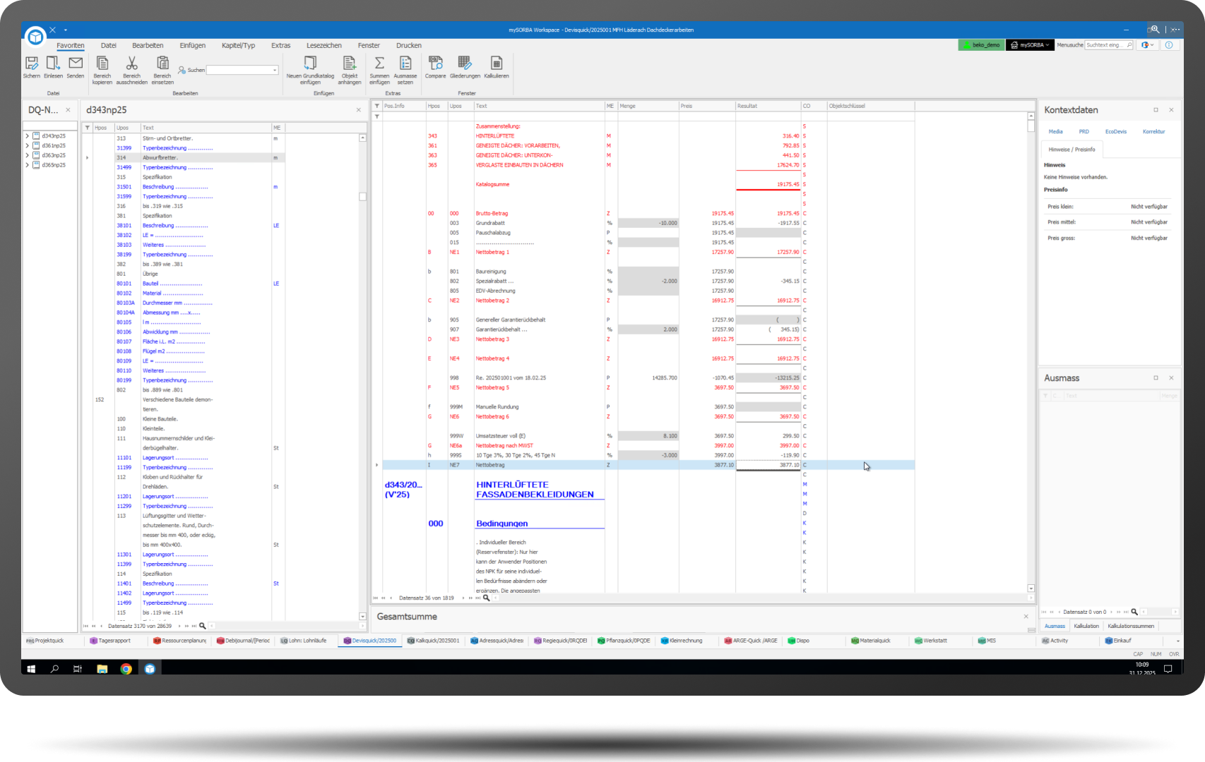
Leistungsverzeichnisse erstellen
NPK-Daten sind zentral verfügbar, für jedes Projekt kombinierbar und ein Navigator erleichtert die Nutzung. mySORBA ermöglicht automatische Vorschläge für freie Positionen (R-Positionen) und einfaches Anpassen von Beschreibungen.

Beschreibungen
Auch mit NPK-Katalogen ermöglicht mySORBA klare Auswertungen und Drucke (Offerten, Bestätigungen, Rechnungen) mit flexiblen Ausgabeoptionen (Volltext, Kurztext, Suchtitel, Alternativtext) für durchgängige Übersicht.

buildup-Integration
Die direkte Integration Suchmaschine für Baumaterialien Swiss BIM Library von buildup in das Ausschreibungsmodul reduziert den Aufwand für die Produktsuche.

Unterprojekte
Vereinfachte Verwaltung von Grossprojekten durch Unterprojekte, die Ausmasse und Rechnungen separat erfassen und leicht ins Hauptprojekt integrieren, ideal für Akontos, Teilausmasse und Nachträge.

Standards für die Schweizer Baubranche
Die Schweizerische Zentralstelle für Baurationalisierung (CRB) standardisiert den Datenaustausch im Schweizer Ausschreibungsprozess mit Normen und Schnittstellen, kompatibel mit der mySORBA Software:
SIA-Norm 451 Schnittstelle
Mit der SIA 451 Schnittstelle können Sie Devis, Leistungsverzeichnisse und Ausmasse importieren, Leistungspositionen kalkulieren und das ausgefüllte Devis als SIA 451 Datei an den Architekten/Bauherrn zurücksenden.
Richtlinie IfA18
Die SIA 451-Schnittstelle, erweitert durch IfA18, ist seit dem 1. Januar 2020 verpflichtend. Nutzer können nun NPK-Positionstexte mit Bildern oder Zusatzdokumenten präzisieren und als Anhang im ZIP-Archiv „*.crbx“ integrieren.
Normpositionen-Katalog
Der NPK ist die Grundlage für standardisierte Leistungsbeschreibungen in der Schweizer Bauwirtschaft. Mit Hilfe des NPK werden Devis erstellt, die notwendige Leistungen und Materialien für das Projekt detailliert beschreiben.
Kostenlose Offerten-Vorlage
Sie wollen kostenlos mit der Offerte Vorlage von SORBA starten? Dann sind Sie bei dieser kostenlosen Offerte Vorlage genau richtig! Wir bieten Ihnen diese hochwertige Vorlage an, damit Sie Ihre Abläufe beschleunigen und Zeit sparen können. Wir wünschen Ihnen viel Erfolg mit Ihrer Offerte Vorlage!

IfA18 zertifizierte Software
mySORBA ist IfA18 Software Typ I zertifiziert. Unternehmen können damit Devis und Leistungsbeschreibungen basierend auf dem NPK erfassen, bearbeiten sowie Dateien nach IfA18 und SIA 451 mit dem Datenaustauschformat «*.crbx» importieren und exportieren.

Software-Module kombinieren für mehr Effizienz
Die SORBA Gesamtlösung lässt sich individuell gestalten. Kombinieren Sie die NPK-Leistungsverzeichnisse und SIA 451 Schnittstelle mit folgenden Modulen, um noch mehr aus Ihrer Bausoftware herauszuholen.
Für die effiziente Erstellung von Leistungsbeschreibungen, Offerten und Abrechnungen.
Rechnungen automatisch in die Debitorenbuchhaltung übertragen – perfekt in die Gesamtlösung integriert.
Demo Termin vereinbaren
Erfahren Sie persönlich, wie die Software NPK-Leistungsverzeichnisse von SORBA Ihr Unternehmen unterstützen kann. Kontaktieren Sie uns für eine unverbindliche Präsentation unserer Software bei Ihnen vor Ort oder online.
Wir freuen uns, von Ihnen zu hören!
